Background:
Outcomes for CLL pts with TP53 aberrancy including deletion of 17p (del17p) or TP53 mutations treated with chemo+/-immunotherapy (CIT) have been historically poor. Despite improvements, pts with TP53 aberrancy treated with novel agent-based regimens such as ibrutinib (ibr), acalabrutinib and venetoclax (ven), still have inferior outcomes as compared to pts with intact TP53. In 5 year follow-up data from relapsed/refractory (R/R) CLL pts treated with ibr, pts with del17p had a shorter median progression free survival (PFS) and overall survival (OS) (26 and 57 months) vs. the overall cohort (median PFS 51 months, OS not reached, O'Brien et al Blood 2018). Additionally, for R/R CLL pts treated with 24 months of ven and rituximab (VR), del17p and/or a TP53 mutation was associated with an increased risk of CLL progression after stopping ven (p=0.01, Kater et al JCO 2019). In addition, pts with mantle cell lymphoma (MCL) with TP53 mutations have a poor response to CIT and autologous stem cell transplantation. In a series of MCL pts who discontinued ibr, 75% who discontinued for progression harbored TP53 alterations (Jain et al Br J Haematol 2018). These studies highlight an unmet need for improved treatments for CLL and MCL pts with TP53 mutations.
APR-246 is a novel small molecule that is converted to methylene quinuclidinone (MQ), a reactive electrophile that forms a covalent bond with the p53 core domain to reactivate mutant p53 and restore wild type p53 function and apoptotic activity (Zhang et al Cell Death Disease 2018). Additionally, APR-246 has been shown to deplete glutathione and induce reactive oxygen species (Liu et al Nat Commun 2017). Clinical activity has been demonstrated in phase II studies of APR-246 + azacitadine in TP53 mutant MDS (ORR 88%, CR 61%, Sallman et al ASH 2019; ORR 75%, CR 57%, Cluzeau T et al EHA 2020). A phase I trial of APR-246 in combination with venetoclax is ongoing in AML (NCT04214860). APR-246 induces apoptosis in TP53 mutated CLL cells (Jaskova et al, Leuk Res 2020) and single agent activity in CLL has been described in the APR-246 first-in-human clinical trial (Lehmann S et al JCO 2012; Deneberg S et al Blood Canc J 2016).
Study Design and Methods:
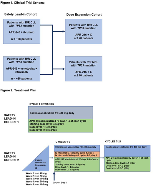
This is a phase 1, open-label, 3+3 dose de-escalation and dose expansion study investigating APR-246 in combination with (cohort 1) ibrutinib or (cohort 2) VR in pts with R/R TP53 mutant CLL or MCL (Figure 1).
The safety lead-in portion of the study includes two safety cohorts of CLL pts with TP53 mutations: APR-246 in combination with (1) ibrutinib (ibr), n~28 pts or (2) APR-246 in combination with VR, n=~28 pts. Treatment will be administered according to Figure 2. Eligible pts must have a TP53 mutation.
Based on the results of an integrated assessment of the safety, tolerability and preliminary clinical activity in the safety lead-in cohorts, ibr and/or VR will be selected for further study in combination with APR-246 in a dose expansion portion of the study which will include pts with TP53-mutant (1) R/R CLL (n≤20) and (2) R/R MCL (≤40).
The primary study endpoints will be (1) the occurrence of DLTs according to the NCI CTCAE, version 5.0, (2) the frequency of treated-emergent adverse events (AE) and SAE, and (3) the recommended phase 2 dose (RP2D) of APR-246 in combination with ibr or VR. Secondary study endpoints include pharmacokinetic parameters, the complete response rate, objective response rate, duration of response and PFS for APR-246 in combination with ibr or VR.
Correlative studies are planned to examine the effect of APR-246 combinations on the p53 pathway and examine genome and transcriptome correlates of response and resistance. Patient samples will be collected at multiple timepoints to measure p53 protein expression by immunoblot of protein lysates from mononuclear cells. Specifically, p53, BCL2, BAX, NOXA and PUMA levels will be examined to assess the effect of APR-246 + ibr or VR on the p53 pathway. These studies will be complemented by BH3 profiling, a functional technique to assess the propensity of the tumor cells to undergo apoptosis and their dependence on specific anti-apoptotic proteins. Additionally, intracellular flow cytometry will evaluate the effect of the combinations on key markers within the p53 pathway. DNA and RNA sequencing will be performed to identify potential biomarkers of response.
This study is planned to be open for enrollment by September 2020 at the first study site and is planned to open at up to 10 study sites.
Davids:Bristol Myers Squibb: Research Funding; Pharmacyclics: Consultancy, Research Funding; Surface Oncology: Research Funding; Merck: Consultancy; TG Therapeutics: Consultancy, Research Funding; Verastem: Consultancy, Research Funding; Syros Pharmaceuticals: Consultancy; Research to Practice: Honoraria; Zentalis: Consultancy; Genentech: Consultancy, Research Funding; Eli Lilly: Consultancy; Celgene: Consultancy; AstraZeneca: Consultancy, Research Funding; BeiGene: Consultancy; AbbVie: Consultancy; Adaptive Biotechnologies: Consultancy; Ascentage Pharma: Consultancy, Research Funding; Janssen: Consultancy; MEI Pharma: Consultancy, Research Funding; Novartis: Consultancy, Research Funding; Gilead Sciences: Consultancy; Sunesis: Consultancy. Jain:Servier: Honoraria, Membership on an entity's Board of Directors or advisory committees, Research Funding; Aprea Therapeutics: Research Funding; Precision Bioscienes: Honoraria, Membership on an entity's Board of Directors or advisory committees, Research Funding; Pfizer: Research Funding; Fate Therapeutics: Research Funding; BMS: Research Funding; BeiGene: Honoraria, Membership on an entity's Board of Directors or advisory committees; Adaptive Biotechnologies: Honoraria, Membership on an entity's Board of Directors or advisory committees, Research Funding; Janssen: Honoraria, Membership on an entity's Board of Directors or advisory committees; Pharmacyclics: Honoraria, Membership on an entity's Board of Directors or advisory committees, Research Funding; ADC Therapeutics: Research Funding; TG Therapeutics: Honoraria, Membership on an entity's Board of Directors or advisory committees; Verastem: Honoraria, Membership on an entity's Board of Directors or advisory committees, Research Funding; Cellectis: Research Funding; AstraZeneca: Honoraria, Membership on an entity's Board of Directors or advisory committees, Research Funding; Incyte: Research Funding; Genentech: Honoraria, Membership on an entity's Board of Directors or advisory committees, Research Funding; AbbVie: Honoraria, Membership on an entity's Board of Directors or advisory committees, Research Funding. Soumerai:AstraZeneca: Consultancy; AbbVie: Consultancy; TG Therapeutics: Research Funding; Beigene: Consultancy, Research Funding; BostonGene: Research Funding; Genentech/Roche: Research Funding; GlaxoSmithKine: Research Funding; Verastem: Consultancy. Gubits:Aprea Therapeutics: Current Employment. Hickman:Aprea Therapeutics: Current Employment. Wennborg:Aprea Therapeutics: Current Employment, Current equity holder in publicly-traded company. Attar:Aprea Therapeutics: Current Employment. Abdel-Wahab:Merck: Consultancy; Envisagenics Inc.: Current equity holder in private company; H3 Biomedicine Inc.: Consultancy, Research Funding; Janssen: Consultancy. Mato:TG Therapeutics: Consultancy, Other: DSMB, Research Funding; Adaptive: Consultancy, Research Funding; BeiGene: Consultancy; Pharmacyclics LLC, an AbbVie Company: Consultancy, Research Funding; LOXO: Consultancy, Research Funding; Genentech: Consultancy, Research Funding; AstraZeneca: Consultancy, Research Funding; Janssen: Consultancy, Research Funding; AbbVie: Consultancy, Research Funding.
Author notes
Asterisk with author names denotes non-ASH members.

This feature is available to Subscribers Only
Sign In or Create an Account Close Modal